Create a database model

Assignment Help PL-SQL Programming
Reference no: EM13516

Submit the table creation statements for the Database Model. Submit them all in a single script file.

Also submit a document explaining what test data you used to test your constraints. This would be data that you aren't including in your insert data for this assignment because you were using it to make sure the constraints were working (that is, as long as everything is working correctly, the database won't accept it).

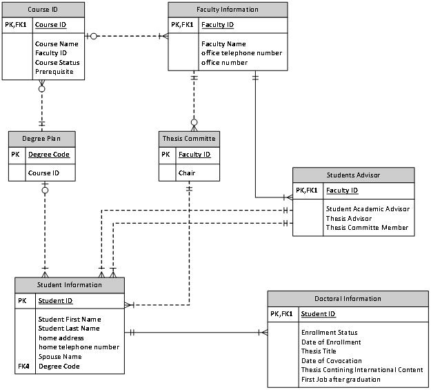
1) Create a database based on the below model.

1089_Database Model.png

Save your table creation statements as a script (you'll be submitting this script). Your script should follow the diagram exactly. Be sure to include the necessary constraints.

2) Create sample data. Save the scripts that load the data. Test the constraints with appropriate data. The data will be used for the reports described next.

3) Create SQL scripts for the assigned reports.

Reference no: EM13516

Questions Cloud

Introduction to numerical methods : Compute the coecients of the polynomials using the term recurrence relation.
Demand, supply and the market equilibrium : The article study for the demand, supply and the market equilibrium has been discussed. The article that has been review was published on August 2012.
Sampling variability and standard error : Problems on Sampling Variability and Standard Error and Confidence Intervals
How to access virtualised applications through unicore : How to access virtualised applications through UNICORE
Create a database model : Create a database model and Submit the table creation statements for the Database Model.
Disaster recovery and business continuity : Differentiate between disaster recovery and business continuity.
Write a report on best buy strategic audit : Write a report on best buy strategic audit which inhibits the corporate governance, corporate culture, and under Corporate Resources.
What are the essential elements of revolutions : What are the essential elements of revolutions
What is the maximum displacement of the bridge deck : What is the maximum displacement of the bridge deck?

Reviews

Write a Review

 

PL-SQL Programming Questions & Answers

Free Assignment Quote

Assured A++ Grade

Get guaranteed satisfaction & time on delivery in every assignment order you paid with us! We ensure premium quality solution document along with free turntin report!

All rights reserved! Copyrights ©2019-2020 ExpertsMind IT Educational Pvt Ltd