Create a database model, Database Management System

Assignment Help:

Submit the table creation statements (including constraints) for the Database Model. Submit them all in a single script file.

Also submit a document explaining what test data you used to test your constraints. This would be data that you aren't including in your insert data for this assignment because you were using it to make sure the constraints were working (that is, as long as everything is working correctly, the database won't accept it).

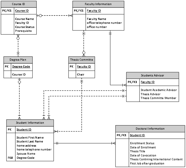
1) Create a database based on the below model.

199_Create a Database Model.png

Save your table creation statements as a script (you'll be submitting this script). Your script should follow the diagram exactly. Be sure to include the necessary constraints.

2) Create sample data. (See below for some sample data)  Save the scripts that load the data. Test the constraints with appropriate data. The data will be used for the reports described next.

3) Create SQL scripts for the assigned reports.


Related Discussions:- Create a database model

Can your organization scan large format documents, Can your organization sc...

Can your organization scan large format documents? Yes, large format scanning used for such entities as city plans and blueprints is available. We selected scanners with the ab

Define the term domain, Define the term Domain. For each n every attrib...

Define the term Domain. For each n every attribute there is a set of permitted values known as the domain of that attribute.

Designing the fields in the data base, Designing the fields in the data bas...

Designing the fields in the data base The following are the considerations one has to remain in mind while designing the fields in the data base. Coding, compression, en

Remove partial dependancy, , write the relational schema, and draw the new ...

, write the relational schema, and draw the new dependency diagrams. Identify the normal forms for each table structure you created

B+ tree, construct a B+ tree for the following set of key value (2,3,5,7,11...

construct a B+ tree for the following set of key value (2,3,5,7,11,19,23,29,31) in ascending order where the pointers that will fit in one node is as follows:A. four B. six C. eigh

Approach to implement traffic data management, There are many simple and co...

There are many simple and complex approaches to implement. These reports are based on some views or certain query. The following number of reports can be built. 1. The averag

Explain the management of data store, Explain the Management of Data Store ...

Explain the Management of Data Store Every system irrespective of its nature of application requires storing permanent data for consequent use in problem solving. Some objects

Demonstrate the design of associations, Demonstrate the Design of associati...

Demonstrate the Design of associations During object design phase we must design a strategy to implement associations. Association may be unidirectional or bi-directional. Wha

What is a query tree, What is a query tree?     Ans:  A query tree, as ...

What is a query tree?     Ans:  A query tree, as well known as operator graph, is a tree data structure that corresponds to a relational algebra expression. It denotes the inpu

Can a domain, Can a domain, assigned to a data element be changed? Yes....

Can a domain, assigned to a data element be changed? Yes.  We can do so by just overwriting the entry in the field domain.

Write Your Message!

Captcha
Free Assignment Quote

Assured A++ Grade

Get guaranteed satisfaction & time on delivery in every assignment order you paid with us! We ensure premium quality solution document along with free turntin report!

All rights reserved! Copyrights ©2019-2020 ExpertsMind IT Educational Pvt Ltd